Интеграция с VK сообществом
Интеграция МойБизнес2 с VK избавляет от необходимости постоянно переключаться между мессенджером и CRM-системой. Теперь все общение с клиентами из вашей группы VK происходит прямо в коммуникации МойБизнес2.
Например, новое входящее сообщение в группу автоматически создает в системе лид, из которого можно перейти в коммуникации (чат). Ведя диалог, вы можете сразу работать с контрагентом как с потенциальным заказом. После успешных переговоров вы конвертируете этот лид в заказ и контрагента.
При этом связь остается двусторонней: открыв карточку контрагента и/или заказа, вы всегда можете одним кликом перейти в историю ваших с ним коммуникаций, чтобы освежить в детали переписки.
Основные возможности:
-
Лидогенерация из чатов: каждый новый диалог из VK становится лидом в МойБизнес2.
-
Сквозная навигация: легко переходите из чата в карточку лида, заказа или контрагента и обратно к полной истории переписки с помощью блока "Коммуникация".
-
Удобное управление чатами: назначение ответственных, передача чатов, совместные беседы.
-
Всегда под рукой: полнофункциональный чат доступен и в мобильном приложении.
Скрин - интеграция с VK сообществом
Оглавление
1. Созданный лид
2. Коммуникации
3. Закрепление диалога
4. Приглашение сотрудника
5. Делегирование диалога
6. Просмотр истории диалога
7. Переход в лид из диалога
8. Завершение диалога
9. Конвертация лида в контрагента и заказ
10. Как настроить интеграцию с VK сообществом
1. Созданный лид
Например, в приложении VK было отправлено сообщение в группу и получено им же:
Но поскольку учет товаров, CRM и встроенный сайт находятся в МойБизнес2, получать сообщения удобнее именно здесь. Поэтому каждое новое сообщение из VK автоматически создает в системе документ "Лид".
Скрин - созданный лид в МойБизнес2
Лид содержит следующую информацию:
-
Название: формируется из названия группы-источника, имени и фамилии отправителя.
-
Имя и Фамилия: автора сообщения, обратившегося в группу.
-
Источник: название группы, указанное из настроек интеграции.
-
Коммуникация: блок, в котором отображаются:
-
Дата начала диалога с клиентом;
-
Его имя и фамилия;
-
Ссылка на переписку с ним (коммуникацию).
-
Скрин - информация, которую содержит созданный лид
Перейти к диалогу с клиентом можно несколькими способами. Результат в обоих случаях будет одинаковым.
Способ 1: Из документа "Лид"
-
В блоке "Коммуникации" перейдите по ссылке.
-
Откроется диалог с клиентом, который можно закрепить за собой. (Функция доступна, если сотрудник указан в настройках интеграции).
Скрин - первый способ к переходу в чат
Способ 2: Через меню справа
-
В правом меню откройте раздел "Открытые линии".
-
Нужный диалог отобразится в списке, и его также можно закрепить за собой. (Функция доступна, если сотрудник указан в настройках интеграции).
Скрин - второй способ к переходу в чат
3. Закрепление диалога
Чтобы начать работу с диалогом, нужно закрепить его за собой.
-
Нажмите кнопку "Закрепить за мной".
-
После этого вы сможете отправить клиенту ответное сообщение и продолжить диалог.
Скрин - закреление чата и отправка ответного сообщения
Обратите внимание: информация о переписке передаётся и в VK, поэтому ответное сообщение отображается там. При этом оно отправляется от имени группы, а имя оператора (например, Александр Шемейко) не показывается.
Скрин - отображение ответного сообщения в VK
4. Приглашение сотрудника
При необходимости в диалог можно привлечь других сотрудников, имеющихся в списке настроек интеграции. Для этого:
-
Нажмите кнопку "Управление" в интерфейсе диалога.
-
Выберите требуемых сотрудников из списка.
-
Подтвердите свой выбор.
Скрин - приглашение сотрудника
Приглашенный сотрудник получает доступ к диалогу и может участвовать в переписке. При необходимости он также может покинуть этот диалог.
Скрин - возможность покинуть диалог приглашенному сотруднику
5. Делегирование диалога
Диалог можно делегировать другому сотруднику, если вопрос требует узкой компетенции (например, специалисту по доставке).
Как делегировать диалог:
-
Нажмите кнопку "Управление".
-
Выберите из списка нужного сотрудника.
-
Подтвердите делегирование.
После этого вы можете покинуть диалог, чтобы он больше не отображался в вашем списке чатов.
6. Просмотр истории диалога
Кроме того, прямо из диалога можно перейти к просмотру его истории и списку операторов, которые с ним работают.
Скрин - просмотр истории диалога
7. Переход в лид из диалога
Если вы работаете в диалоге, находясь в другом разделе системы, вы можете быстро перейти к связанному с ним лиду, чтобы не искать его вручную:
Скрин - переход в лид из диалога
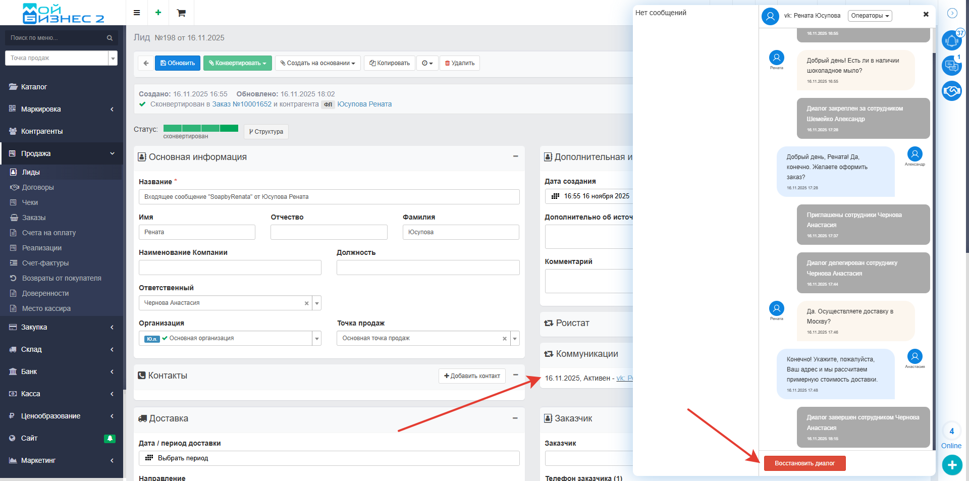
8. Завершение диалога
Завершенный диалог можно отметить одним из двух способов:
1) "Закрыть как спам" - используется для нежелательных сообщений.
Если сделали это случайно, то восстановить можно следующим образом:
Скрин - закрытие диалога как спам
2) "Завершить" - используется, когда диалог исчерпан и не является спамом (например, в случае отказа клиента от предложения).
Важно! Если диалог был завершен по ошибке, его можно восстановить через блок "Коммуникации" в документе "Лид", нажав на кнопку "Восстановить диалог".
Скрин - восстановление диалога
9. Конвертация лида в контрагента и заказ
Далее, в ЛИД можно добавить товар, а затем сконвертировать лид в контрагента и заказ.
Скрин - конвертация лида в заказ и контрагента
1) В карточке контрагента появится блок "Коммуникация", из которого можно открыть диалог с ним.
Скрин - карточка контрагента и блок "Коммуникация"
2) В документе "Заказ" также будет доступен блок "Коммуникация" для быстрого перехода к диалогу с контрагентом.
Скрин - блок "Коммуникация" в документе Заказ
10. Как настроить интеграцию с VK сообществом
1) Для реализации интеграции необходимо подключить CallBack API В этом вам поможет инструкция.
При настройке CallBack Api задайте параметры:
- Адрес: https://...mybusiness2.ru/settings/integrations/vk-group/call-back (индивидуальный для каждого приложения)
- Секретный ключ: ... (индивидуальный для каждого приложения)
2) Настройка интеграции
Для получения ключа доступа в сообществе перейдите в Управление->Дополнительно->Работа с API. В основной части страницы появится 3 вкладки. Перейдите на вкладку "Ключи доступа". Если у вас еще нет настроенного ключа доступа, то
- Нажмите "Создать ключ"
- В появившемся окне выберите "Разрешить приложению доступ к сообщениям сообщества"
- Нажмите "Создать"
- Скопируйте созданный ключ доступа
- Вставьте скопированное значение в поле "Ключ доступа" на этой странице
Если ключ с нужным доступом уже создан, то нажмите "Показать" рядом с ним. Следуйте инструкции ВК. Скопируйте полученный ключ и вставьте его в поле "Ключ доступа" на этой странице
Поле "Строка подтверждения" заполняется из вкладки "Callback API" -> "Настройки сервера" (серое поле, после фразы "Строка, которую должен вернуть сервер:")
ID сообщества добавится после подтверждения настроек сервера.
Сохраните введенные данные на данной странице
Нажмите "Подтвердить" на странице настроек Callback Api
Скрин - страница настройки интеграции с VK сообществом
Вывод: таким образом, в МойБизнес2 есть интеграция с VK сообществом, которая из приложения VK будет переносит общение в МойБизнес2.



